MD Scope
From Earth Science Information Partners (ESIP)
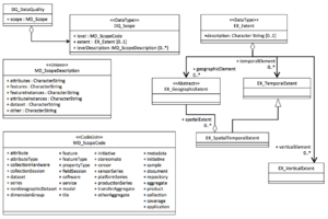
mcc:MD_Scope

| Elements | Domain | Definition and Recommended Practice | Examples | ||
|---|---|---|---|---|---|
| 1 | mcc:level | 1 | mcc:MD_ScopeCode | A codeList that provides a standard description of the scope of the metadata or some part of the metadata. | |
| 2 | mcc:extent | 0..* | gex:EX_Extent | Spatial and temporal extent of the metadata element that includes this scope description. | |
| 3 | mcc:levelDescription | 0..* | mcc:MD_ScopeDescription | A more detailed description of the scope that includes specific attributes, features, or elements of the resource. | |

